This chapter provides an overview of inventory policy data import, lists common elements, and discusses how to:
Define external specifications for importing inventory policy data.
Import and load inventory policy data from external sources.
Amend inventory policy data from external sources.
Understanding PeopleSoft Inventory Policy Data ImportWhen you import inventory policy data, you retrieve inventory data from internal or external systems, and place it into PeopleSoft Inventory Policy Planning staging records. This makes the data available for loading into Inventory Policy master records. Import data can consist of price and cost data, order methods, safety-stock values, and weights and volumes. You can also import user-defined data field information into PeopleSoft Inventory Policy Planning.
The system enables you to amend staged external data before you load it into PeopleSoft Inventory Policy Planning records. You can amend only those items that had errors when the system ran the Import and Update Policy Item process (DP_IMP_IPMST). To change items that were successfully imported, use the Define Policy Items feature.
Note. The intent of amending inventory policy data is to correct errors that relate to the structure and rules that are defined for the data in PeopleSoft Inventory Policy Planning rather than to maintain valid policy data. Errors might include unit of measure (UOM) values that are not valid, missing data in a required field, or numeric data in a character field.

PeopleSoft Inventory Policy Import ProcessWhen importing data, you can either import and load the records in one step or import data only into staging tables and load the data into PeopleSoft Inventory Policy Planning records later. You control which processes you run when you use the Import/Load Data feature.
Import options include:
Import
Places data into staging tables only. If the external data contains physical data errors, the system doesn't load it in the staging tables. The process scheduler provides messages to indicate that records were not placed into staging tables and the messages on the log file provides details about why the records were considered in error.
Import and Load
Imports data into staging tables and then copies that data into PeopleSoft Inventory Policy Planning records. This process produces loading errors that you can review using the Amend Staged Data feature. The load errors identify logical problems with the data as opposed to physical problems.
Load
Updates data from staging tables into PeopleSoft Inventory Policy Planning records. Use the Amend Staged Data feature to run the process as often as you need, and until you have import results with clean data.
To import and load external inventory policy data:
Move files from the external system to a server that the process scheduler has access to read.
When you import data using the external specification, you provide the location of the file using a file path. The program imports data using the PeopleTools file layout objects to map the data into the staging tables.
Note. If you are loading internal data from PeopleSoft Financials, Distribution, and Manufacturing, use the Populate or Refresh feature in item maintenance to load the data into PeopleSoft Inventory Policy Planning.
Define an external specification for importing and loading inventory policy data.
External specifications enable you to define which policy set to use for the import (such as deleting the data from staging tables) and how you want the system to process data after it is imported.
Import inventory policy data using the Import/Load Data feature.
When importing data, the system retrieves text files, imports the data into PeopleSoft Inventory Policy Planning staging tables, and, optionally, loads Inventory Policy Planning records. The external specification determines import and load parameters.
When using the Import/Load Data feature, you can:
Import external data into staging tables and load PeopleSoft Inventory Policy Planning records at the same time.
The same data goes to the staging tables and the DP_IPMASTER and DP_IPMAST_LINES records. If there are import errors, the system does not import data into the staging tables and writes a message to the error log.
Import external data into staging tables only.
You can change data in staging tables before loading it into PeopleSoft Inventory Policy Planning data records. Use the Amend Staged Data feature to make the changes before loading them.
Load PeopleSoft Inventory Policy Planning records only.
Use this option after you import data into the staging tables. By not loading planning records during the import process, you can manage and work with data before you move it from the staging tables. For example, you can verify the data and run Structured Query Language (SQL) routines against it for specific business uses. After making changes, you can use Import/Load Data to move the amended data to the DP_IPMASTER and DP_IPMAST_LINES records.
Warning! Make sure you don't select the Import check box when only loading data.
Amend staged data.
After loading data in the staging tables, planning records, or both, you can change imported data, or loaded data that is in error and contained in staging tables. Then, you can select the Load check box to copy that data into PeopleSoft Inventory Policy Planning records for further inventory policy processing.
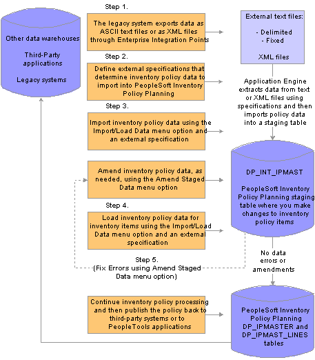
This diagram illustrates the steps for importing, loading, and amending inventory policy data:

Importing external inventory policy data

PeopleSoft Inventory Policy Import Data File LayoutExternal files include ASCII files, which can be structured in several ways.
These file layouts are available:
DP_IMP_IPMST_CSV_COMMA_NQ (comma delimited without quotes).
DP_IMP_IPMST_CSV_COMMA (comma delimited with quotes).
DP_IMP_IPMST_CSV_TAB (tab delimited).
DP_IMP_IPMST_CSV_SEMI (semicolon delimited).
DP_IMP_IPMST_FIXED (fixed column length that also requires a record ID).
DP_IMP_IPMST_XML (XML format).
You can create file layouts to import data; however, date formats and string values can interfere with the file layout depending on how the data is formatted and the delimiter. The standard name begins with DP_IMP_IPMST_.
Note. All file layouts require a record ID of 100, except XML files. The first column should always be 100 for processing by PeopleSoft Demand Planning.
File layouts that you use for importing inventory policy data must be presented in this order:
|
Description |
Format |
Rules |
|
F01:ItemCode |
Char(18) |
Required field. |
|
F02:Location |
Char(5) |
Required field. |
|
F03:InventoryUOM |
Char(3) |
Required field. |
|
F04:OrderQuantity |
Num(10.4) |
If value <> 0 Then, OrderQuantity = F04:OrderQuantity, OQMethod = 2, and OQArgument = F04:OrderQuantity. If value = 0 Then, OrderQuantity = 0, OQMethod = OQMethod from Control Group, and OQArgument = OQArgument from Control Group. |
|
F05:SafetyStock |
Num(10.4) |
If value <> 0 Then, SafetyStock = F05:SafetyStock, SSMethod = 2, SSArgument = F05:SafetyStock. If value = 0 Then, SafetyStock = 0, SSMethod = SSMethod from Control Group, and SSArgument = SSArgument from Control Group. |
|
F06:LeadTime |
Char(4) |
If value <> 0 Then, LeadTime = F06:LeadTime. If value = 0 Then, LeadTime = LeadTime from Control Group. |
|
F07:StandardPrice |
Num(10.4) |
StandardPrice = F07:StandardPrice. |
|
F08:StandardCost |
Num(10.4) |
StandardCost = F08:StandardCost. |
|
F09:OrderCost |
Num(10.4) |
If value <> 0 Then, OrderCost = F09:OrderCost. If value = 0 Then, OrderCost = Order Cost from Control Group. |
|
F10:CarryingCost |
Num(10.4) |
If value <> 0 Then, CarryingCost = F10: Carrying. If value = 0 Then, Carrying = Carrying from Control Group. |
|
F11:Minimum |
Num(10.4) |
If value <> 0 Then, Minimum = F11: Minimum, MinMethod = 2, and MinArgument = F11: Minimum. If value = 0 Then, Minimum = 0, MinMethod = MinMethod from Control Group, and MinArgument = MinArgument from Control Group. |
|
F12:Maximum |
Num(10.4) |
If value <> 0 Then, Maximum = F12: Maximum, MaxMethod = 2, and MaxArgument = F12: Maximum. If value = 0 Then, Maximum = 0, MaxMethod = MaxMethod from Control Group, and MaxArgument = MaxArgument from Control Group. |
|
F13:ReorderPoint |
Num(10.4) |
If value <> 0 Then, ReorderPoint = F13:ReorderPoint, ROPMethod = 2, and ROPArgument = F13:ReorderPoint. If value = 0 Then, ReorderPoint = 0, ROPMethod = 2, and ROPArgument = ROPArgument from Control Group. |
|
F14:OrderMultiples |
Num(10.4) |
If value <> 0 Then, OrderMultiples = F14:OrderMultiples. If value = 0 Then, OrderMultiples = OrderMultiples from Control Group. |
|
F15:UtilizCD |
Char(4) |
If value <> 0 Then, UtilizCD = F15:UtilizCD. If value = 0 Then, UtilizCD = UtilizCD from Control Group. |
|
F16:UtilizGroup |
Char(4) |
If value <> 0 Then, UtilizGroup = F16: UtilizGroup. If value = 0 Then, UtilizGroup = UtilizGroup from Control Group. |
|
F17:Volume |
Num(10.2) |
Volume = F17: Volume. |
|
F18:VolumeUOM |
Char(3) |
VolumeUOM = F18: VolumeUOM. |
|
F19:Weight |
Num(10.4) |
Weight = F19: Weight. |
|
F20:WeightUOM |
Char(3) |
WeightUOM = F20: WeightUOM. |
|
F21:UserDefinedField 01 |
Char(30) |
The policy set definition determines the actual data. If the policy set that you select does not use user-defined fields, the system ignores that data. |
|
F22:UserDefinedField 02 - F31:UserDefinedField 11 |
Char(30) |
Same as previous. |
|
F32:UserDefinedField 12 - F40:UserDefinedField 20 |
Char(20) |
Same as previous. |
|
F41:UserDefinedField 21- F60:UserDefinedField 40 |
Char(10) |
Same as previous. |
|
F61:UserDefinedField 41- F70:UserDefinedField 50 |
Num(16.4) |
Same as previous. |
|
F71:Descr |
Char(30) |
Descr = F71: Descr. |
Common Elements Used in This Chapter
|
Clear All |
Select to clear the Delete check boxes. The system doesn't delete any of the rows of data when you save new data. |
|
Delete |
Select to delete an individual row of data when you are amending staged items. You can delete all records when you click the Select All check box. The system deletes the entire row from the stage record when you save the record. |
|
Import Specification |
Displays the template that contains a set of parameters that are used when importing external inventory policy data into the PeopleSoft Inventory Policy Planning application. You can reuse the template to consistently import the same information on a timely basis. |
|
Policy Set |
Defines a set of items that the system uses to calculate inventory policy. You assign each policy set a unique ID and include information that defines, for example, the associated forecast view, time periods, and planning horizon. You assign policy items to policy sets. When you import external inventory data, use a policy set to filter the data that you import and to setup import specifications. |
|
Select All |
Select to remove all rows of data that appear on the current page of staged data. The deletion process also removes user data fields that are associated with the row. |
|
Seq (sequence) |
Tracks the order in which records were processed. The sequence number is system-generated and is display-only. |
|
User Defined Fields |
Click to access inventory policy user-defined fields. You use these fields to map and amend planning fields that are associated with each row of staged data. This button is available on all tabs of the Amend Staged Data for Items page when the status of a row of data is ready to load. |
Defining External Specifications for Importing Inventory Policy DataAn external specification establishes parameters that synchronize the extraction of data from staging tables into PeopleSoft Inventory Policy Planning records.
This section discusses how to define inventory policy external specifications.

Page Used to Define External Specifications for Importing Inventory Policy Data
|
Page Name |
Object Name |
Navigation |
Usage |
|
DP_EIMP_IPMST_SPEC |
Inventory Policy Planning, Import Data, Define External Specifications |
Define inventory policy external specifications. |

Defining Inventory Policy External SpecificationsAccess the Item Import Specification page.
When you define an external specification for importing inventory policy data, you select which policy set that you want the system to use for importing data. The system does not allow you to select policy sets that have the Uses Inventory check box selected. When you import and load records, the system processes item data for the fields that you define on this page. You can also define additional parameters or update these parameters when you import or load data.
When you use this specification to load data, the system processes only those items that are contained in the policy sets that you select, and updates only the fields you select. You use a single policy set to define fields of data.
Use the Policy grid to select the fields of data to update. All DP_IPMASTER record fields, that you can update, including user data fields, are fields that the policy set uses.
|
Create Missing IP Master (create missing inventory policy master) |
Use this option to create inventory policy items when the item isn't found during the import. For example, this might occur when you initially set up the system or if you add new items. If you select this option, the system creates new items in the DP_IPMASTER and DP_IPMAST_LINES records. |
|
Delete Processed Data |
Select to remove data from the staging tables after the system copies it to live records. If you do not select this option, data remains in the staging tables until you delete it using Amend Staged Data. |
|
Select |
Select to include the corresponding field of data in the import specification. |
|
Select All |
Select to update all fields that are contained in the policy set. The system updates data for the fields in the DP_IPMASTER and DP_IPMAST_LINES record when you load import data. |
|
Clear All |
Select to clear all check boxes. This makes it easier to select only a few fields to load. |
Importing and Loading Inventory Policy Data From External SourcesTo import or load external data in the PeopleSoft Inventory Policy Planning application, use the Import/Load Data feature. When you import and load data simultaneously, the system validates data that is loaded into staging tables. If a validation fails, the record is not placed in staging tables. When the system validates records, it copies them to the DP_IPMASTER and DP_IPMAST_LINES records where they are accessible for processing by the PeopleSoft Inventory Policy Planning system.
External data can include inventory information for the current period, previous or future periods, or static data. If you are importing data for the first time and have not defined policy items, select the Create Missing IP Master check box when you define the specification to create policy items automatically.
This section discusses how to import and load inventory policy data from external sources.

Page Used to Import and Load Inventory Policy Data From External Sources
|
Page Name |
Object Name |
Navigation |
Usage |
|
DP_EIMPUPD_IPMST |
Inventory Policy Planning, Import Data, Import/Load Data |
Import and load external inventory policy data from external resources. Define which specification to use and the file layout type. |

Importing and Loading Inventory Policy Data From External SourcesAccess the Import External Data page.
Use this page to run the Import and Update Policy Item process that imports data from external sources into PeopleSoft Inventory Policy Planning staging tables. Or, you can perform each step separately by selecting or clearing the Import and Load check boxes on this page. Importing data places data into staging tables; loading data copies data from staging tables to live records.
|
Edit Import Specification |
Click to access the Item Import Specification page and modify a specification before running this process. Ensure that you save entered data for this run control ID before editing the specification. This link is available only after you select an import specification. |
|
Import |
Select to import data that is contained in external text or XML files into staging tables. When you select this option, a file path is also required. Using the Import check box, the system places data into staging tables according to the rules and selection criteria that you define on the specification. |
|
File Path |
Enter the path to where the external files are located. The system imports the file only when you select Import. The file must be located in the default tools path on the application server and be available to the process scheduler. |
|
File Layout |
Select a file format from the list of predefined formats. This field is required. Formats include:
|
|
Load |
Select to update PeopleSoft Inventory Policy Planning records during the import process. If you do not select this option when you import data, you can manage and work with data in staging tables before moving it to the records. After making changes, use the Import/Load Data feature to move the amended data to the DP_IPMASTER and DP_IPMAST_LINES records. The second time you load the data, select only the Load check box, not the Import check box. |
|
Clear Staged Data |
Select to clear all existing rows of data from the staging tables before the system loads new data. |
Amending Inventory Policy Data From External SourcesAmending external data is an optional feature that enables you to review and modify inventory data after you load it into staging tables from external sources. After making the changes, select Load on the Import External Data page to reload the changes that you made. You can run the Load process as often as necessary to change data and fix update errors.
Note. You can amend data that is in an Errored status only. To change data that is in a Loaded status, use Define Policy Items.
This section discusses how to:
Define selection criteria.
Amend staged data for inventory policy items.
Amend user-defined fields for inventory policy import.

Pages Used to Amend Inventory Policy Data From External Sources
|
Page Name |
Object Name |
Navigation |
Usage |
|
DP_INT_IPMST |
Inventory Policy Planning, Import Data, Amend Staged Data |
Define selection criteria for limiting system searches for inventory policy data, and amend staged data for inventory policy items, such as price and cost information, UOM conversions, and lead time information. |
|
|
DP_IPUSRDATA_SEC |
Click the User Field button on the Amend Staged data page. |
Amend user-defined fields for inventory policy import. |

Defining Selection Criteria
Access the Amend Staged Data page.
To reduce the amount of data that you access in staging tables, define selection criteria that limit what the system displays when it performs its search.
Along with the item code, location, planner code, and user data, you can filter data by selecting these values for theField Name:
|
Import Specification |
Only external specifications that are defined for the policy set that you select are available to perform searches against. You can limit the data to a specific specification by entering that specification, or you can include all specifications by leaving the field empty. |
|
Inventory Unit |
You can limit data to a specific UOM by entering that value. The system extracts all of the items that match the defined criteria from the staging record if you leave the field blank. |
|
Transfer Date |
You can limit data to specific time periods. The transfer date is the date that the rows was imported into the staging tables. |
|
Update Status |
You can choose one of three statuses:
|
See Defining Selection Criteria.

Amending Staged Data for Inventory Policy Items
Access the Amend Staged Data page.
To work with a different set of data, enter new selection criteria and click the Search button.
Use this page to make inventory policy amendments to items that are in an Errored status. You can also review, change, or delete values for an item in staging tables to make error corrections. After making changes, run the Load process to copy the changes into the DP_IPMASTER and DP_IPMAST_LINES records.
Note. Amending inventory policy data is intended to correct errors that relate to the structure and rules that are defined for the data in PeopleSoft Inventory Policy Planning rather than maintaining valid policy data. Errors include, for example, UOM values that are not valid, missing data in a required field, or numerical data in a character field.
The only action that you can perform when the status is Ready to Load or Loaded is to delete the row of data. Use the Delete check box to delete a row of data.
You can correct or delete data for all imported rows of data when the status is Errored. After you make a correction, the system changes the status to Ready to Load and removes the text from the Error Message field. The Item Code, Location, and Inventory Unit fields are required.
|
Status |
Displays the status for staged data on this page. You can modify data that is in Errored status. You cannot change data that is in either Ready to Load or Loaded status. Loaded data is already in records while data that is ready for loading is error-free. |
|
Item Code |
Select the item for which you want to view or amend data. All item codes that meet the selection criteria and status selection are included in the drop-down list. |
|
Location |
Select a location for the inventory policy item. A location can be a physical or logical place where inventory is stored. All locations that meet the selection criteria and status selection are included in the drop-down list. |
Policy Static Data Tab
Select the Policy Static Data tab.
Use this tab to adjust order methods for the inventory policy item when the status is Errored. Policy sets have control groups that define default policies for items that don't have policies defined for them when they are loaded into records. If errors occur in that process, you can manually enter policy quantities for an item.
To modify static data for an item that has already been loaded, use Define Policy Items.
|
Minimum |
Enter the minimum quantity for this item. The value is applied based on the policy method in effect for the item. Minimum and maximum policies establish and monitor the quantities of an item. This policy doesn't physically control the level of inventory. It only provides warnings when the policy violates the upper or lower inventory quantity limits that you establish. |
|
Maximum |
Enter the maximum quantity for this item. The value is applied based on the policy method in effect for the item. Minimum and maximum policies establish and monitor the quantities of an item and provide warnings when the policy exceeds one of the limitations. |
|
Order Quantity |
Enter an order quantity. This establishes replenishment order quantities. Calculation methods include days supply, fixed quantity, economic order quantity, and lot for lot. |
|
Reorder Point |
Enter a quantity for the reorder point. This calculates the inventory level at which the system generates a replenishment order using either a days supply, a fixed quantity, the vendor lead time, or the lead time plus safety stock. |
|
Safety Stock |
Enter a new safety-stock level. The system uses processing values that have been defined using the. These include days supply, fixed quantity, percentage of replenishment cycles without a shortage, percentage of demand fill, or maximum lead time usage. |
Standard Cost/Price Tab
Select the Standard Cost/Price tab.
Use this tab to adjust costing and pricing information for the inventory policy item when its status is Errored. If you want to modify cost and price data for an item that has already been loaded, use the Define Policy Items feature.
|
Standard Price |
Enter a sales price for the item. |
|
Standard Cost |
Enter the cost for one inventory unit of this policy item. The system uses this amount as the inventory's value when item cost is required for inventory policies. |
|
Carrying Cost % (carrying cost percentage) |
Enter the percentage cost that is associated with holding a dollar of inventory for one year. The system applies this percentage to the standard cost of each item in the group. |
|
Order Cost |
Enter the cost of placing and executing an order for the items that are included in this policy control group. Ordering costs normally include all aspects of ordering, including administrative costs, handling, and quality-control costs. |
Volume/Weight Tab
Select the Volume/Weight tab.
Use this tab to adjust measurement methods for the inventory policy item when its status is Errored. If you want to change volume and weight data for an item that has already been loaded, use the Define Policy Items feature.
|
Volume |
Enter the amount of space, such as cubic yards or square inches, that the policy item occupies. Select a UOM from the corresponding drop-down list, which is a required field if you enter a volume. |
|
Volume Unit |
Enter a new UOM for the volume. |
|
Weight |
Enter how heavy the inventory policy item is. |
|
Weight Unit |
Enter a new UOM for the weight. |
Other Data Tab
Select the Other Data tab.
Use this tab to modify miscellaneous data for the inventory policy item. If you want to modify other data that has already been loaded into live records, use the Other Data page.
|
Inventory Unit |
Select an inventory UOM for this policy item. This is a required field. |
|
Lead Time |
Enter the amount of time that is needed to complete an order for this policy. This includes ordering, vendor lead time, handling, inspection, and warehouse putaway. |
|
Order Multiples |
Enter the item quantity to which the system should round when placing an order. The system compares calculated order quantities to the order multiple and rounds up to an integer when you use the order policy calculation type. The system makes the comparison when it generates the order quantity during policy processing. |
|
Utilization Group |
Select a group with which you want this control group associated. Utilization groups indicate how items are maintained using PeopleSoft Inventory. If you do not make a selection, the system uses the value that is contained on the IP Master page. Utilization groups are system-supplied, and you assign them to items using PeopleSoft Inventory. |
|
Utilization Type |
Select a code for the control group. Also known as a utilization code, generally you use this inventory indicator to determine the contribution of the item to the overall inventory value. Using this feature, you can calculate ABC codes for policy items based on the criteria that you enter. Utilization types are system-supplied, and you assign them to items using PeopleSoft Inventory. |
Error Message Tab
Select the Error Message tab.
This tab displays any errors that are associated with the item. It also displays the user ID that transferred the imported data and the date on which it was transferred. You can delete the messages.

Amending User-Defined Fields for Inventory Policy ImportAccess the User Data Fields page.
When you have errors in imported data for user-defined fields, use this page to check the field and make data corrections. Fields that appear on this page are defined as in use and belong to the user data code that is assigned to the policy set. The system validates data that is contained in the user-defined field when it attempts to load data into live records. For example, it checks to ensure that numeric fields contain numeric data.
You must manually enter data in each field before you exit this page.
Note. This page is available when you are working with all tabs on the Amend Staged Data page.
|
Apply |
Click to apply the changes that you made to user-defined field data on this page. |
|
Cancel |
Click to cancel the changes that you made and return to the Amend Staged Data page. |
|
Field Name |
Displays user-defined fields that have been assigned to this policy set. You cannot add or remove these fields. |
|
User Data Value |
Enter values for user-defined fields. This is the data that is going to be loaded into PeopleSoft Inventory Policy Planning records. |